This object is in archive! 
Health Care Rule
Under Consideration
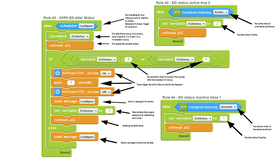
Here is an Health Care Rule, it trigger when no motion\event over a predefined period of time.
I found Health Care Zone to be unstable and many times it did not trigger correctly, but this Rule i have
tested stable over time. It can also be adjusted for days, weeks and months at a time.
Enjoy
MVH
Haldor
Files:
Health Care Rul...
No connection
Real-time notifications may not work


I like this idea
Verry nice thank you :)
Verry nice thank you :)
Hi Haldor,
I just have a question about your rule: Wouldn´t it be easier to use the following rule? (I have to admit, I didn´t try it out but if I understand your rule right it seems to me as if it doesn´t really do the same as the health care mode. It looks ever e.g. three hours but from my point of view in your rule, if a movement occurs right after the scheduler ran it will take double time to reccognize the missing movement. But I might be in error. So could you please explain the advantages of your rule compared to my rule? (I had no problems with the Health Care Mode by now, but a couple of false alarms. But because until now it never missed a real alarm I´m quite content with it and stick to it and hope that it might even get better with the next update).
Best regards
Klaus
Hi Haldor,
I just have a question about your rule: Wouldn´t it be easier to use the following rule? (I have to admit, I didn´t try it out but if I understand your rule right it seems to me as if it doesn´t really do the same as the health care mode. It looks ever e.g. three hours but from my point of view in your rule, if a movement occurs right after the scheduler ran it will take double time to reccognize the missing movement. But I might be in error. So could you please explain the advantages of your rule compared to my rule? (I had no problems with the Health Care Mode by now, but a couple of false alarms. But because until now it never missed a real alarm I´m quite content with it and stick to it and hope that it might even get better with the next update).
Best regards
Klaus
I use my rule as a watchdog on hourly basis, clearly your rule are better for minute to minute detection. I also have to point out that my "motion" is coming at exact 15 minutes past the hour
every hour, from a pc, and the scheduler triggers at round hour, giving alarm after max 2 hours of no motion, then resets the process in the pc, as the variables are set now.
I used alarm trigger in Healt Care mode for this, but experienced no alarm when no motion, as you can se in the image posted.
MVH
Haldor
I use my rule as a watchdog on hourly basis, clearly your rule are better for minute to minute detection. I also have to point out that my "motion" is coming at exact 15 minutes past the hour
every hour, from a pc, and the scheduler triggers at round hour, giving alarm after max 2 hours of no motion, then resets the process in the pc, as the variables are set now.
I used alarm trigger in Healt Care mode for this, but experienced no alarm when no motion, as you can se in the image posted.
MVH
Haldor
Here is a graph of the Health Care rule in action for one month, presenting the state of a system.
MVH
Haldor
Here is a graph of the Health Care rule in action for one month, presenting the state of a system.
MVH
Haldor
Replies have been locked on this page!